MongoDB is a NoSQL programming language database with a community of more than seven million developers. What makes MongoDB and other NoSQL DBs attractive is flexibility; instead of being held to a rigid schema that scales vertically, you can evolve your schema as you grow and scale horizontally. MongoDB went public in 2017 and is worth more than $26 billion today—it even ranks among the top most frequently used vector databases according to Retool's 2024 State of AI report.
Document DBs work through nested key-value pairs instead of relational tables and columns, allowing for rich structures. You're going to need to parse data for your front-end eventually, and with document DBs, your data is already stored in the right format (give or take a .map or .reduce).
However, working with MongoDB through the command line isn't exactly a cakewalk. This post will guide through the best administration framework and management tools available, both for reading from and writing to your MongoDB clusters. By the end of this article, you'll have a sense of which GUI makes the most sense for your use case.
This post was originally written in June 2020. It has been updated for 2024.
The most basic way to access MongoDB is through the mongo shell; you can use it to query, update data, and complete admin tasks.
It’s included in the MongoDB Server installation, so you’re all set as long as you’re comfortable with shell commands. Traversing objects and writing long queries in the command line can get annoying fast, so using the shell is usually best for quick peeks or admin tasks.
It’s definitely possible to query your Mongo data exclusively from the command line, but if you’re working with even medium-sized datasets, GUIs offer a helpful alternative.
MongoDB GUIs provide a user interface for your MongoDB database that gives you the ability to visualize data and edit queries without the use of shell commands (or with them—more on that later).
The best MongoDB GUIs share similar features:
- A visual query editor: Click or drag-and-drop elements to create queries.
- Query autocomplete: Auto-suggestions for collections, fields, methods, and operators.
- An aggregation framework: Build queries out step-by-step, test along the way, then export into usable code.
- Server and query analytics: Insights into query and server performance.
- Relational database to MongoDB data transfer: Automate tedious and error-prone data transfers between database types.
Below is an opinionated list of the best MongoDB GUIs on offer in 2024. Each has features that set it apart from the rest. The best one for you will depend on the scope of your project, the features you need, and your budget.
The creators of MongoDB (Mongo) have their own GUI called Compass. It’s platform-agnostic and provides a graphical view of your database without the need to use a query language. MongoDB announced in 2020 that the fully featured Compass GUI is completely free for everyone to use. Plus, the repo is open-source on GitHub.

Some notable MongoDB Compass features include:
- Schema visualization: Compass visually displays your collections to help you better understand your datasets. Create amazing aggregation pipelines in a matter of clicks.
- CRUD visual editor: Perform CRUD operations within the UI, no need to type queries.
- Geospatial data: Create queries on map data using an intuitive UI with generated results in both graph and JSON document form.
- Validation: Write JSON Schema validation rules using an editor that suggests BSON data types and validation keywords as you write
- Import / Export: Easily import and export JSON and CSV files from your collections of data.
Winning feature: Compass plugins
One of the best features of the MongoDB Compass GUI is that it has an API for adding plugins. The Compass community has built tons of cool plugins that can generate data for testing, inspect database users, and even check the shard status of the database. If there’s a feature you want but a plugin isn’t available yet, you can build your own using their plugin template.
TablePlus is a modern, native GUI tool for relational databases like MySQL, PostgreSQL, SQLite, and NoSQL databases like MongoDB. The TablePlus team consists of founder Henry Pham and Windows developer Raccoon Thai. The team, as well as the community, is also fairly active on GitHub.

Some notable TablePlus features include:
- A customizable UI: There’s no need to turn to Mojave. With TablePlus, you can customize your configurations and their appearance.
- In-line edits: Edit data rows and table structure with a single click.
Winning feature: Database security
TablePlus promises secure connections. The connection between you and your database is end-to-end encrypted––no data is sent to a TablePlus server. Additionally, TablePlus ensures database credentials are stored securely in your device’s keychain and comes with built-in SSH. TablePlus also supports multi-step authentication and native libssh.
Studio 3T, formerly MongoChef, is a robust, professional Mongo GUI client published by 3T Software Labs. Studio 3T is more than just a MongoDB GUI: it’s also an IDE and client.
There is no free version of this software, though, and the Core pricing level starts at $249/year per user. Even then, the Core level lacks features that pricier ones have, like SQL import/export, SQL queries, and the schema explorer. To get everything, you will need to purchase Ultimate, which’ll cost you $699/year per user.

Some notable Studio 3T features include:
- IntelliShell: A smart, built-in
mongoshell with autocomplete that supports Javascript standard library functions, collection and field names, operators, and methods. - Cross-OS compatibility: There are native versions of Studio 3T available for MacOS, Windows, and even Linux.
- Three ways to view data: Once you have retrieved your data from the database, you can view it in three different formats:
- Table View formats the data into rows and columns.
- Tree View formats the data into expandable hierarchies.
- JSON View formats your data as JSON documents.
- Code generation: Export queries into Node.js, Python, Java, C#, PHP, Ruby, or the
mongoshell language. - Data import: Support for data imports from SQL databases, Oracle, and Sybase.
Winning feature: Four ways to query MongoDB and view data.
Out of all MongoDB GUIs, Studio 3T provides the most ways to query your database. You can query using:
- SQL queries: Query MongoDB using the SQL query language, where Studio 3T transpiles the query into the equivalent MongoDB query (super cool!)
- The
mongoshell: Built-in IntelliShell technology that provides robust autocomplete features. - The Aggregation Editor for building up complicated queries.
- The Visual Query Builder—a drag-and-drop editor for building out queries (which you can use side-by-side with IntelliShell)
The number of query methods to choose from (including less “technical” ones) makes Studio 3T usable for anyone, no matter their familiarity with document-based databases, query languages, or command lines.
MongoDB Atlas is a cloud database service built by the creators of MongoDB. Although the core of the application is also data platform built for resilience, scale, and data privacy, what brings Atlas to this list is its great GUI for data visualization and manipulation.

Some MongoDB Atlas features include:
- Aggregations: The GUI lets you browse the collections and visually build aggregation pipelines in addition to the standard CRUD operations.
- Anti-patterns: Atlas can detect schema anti-patterns in your collections and make suggestions to improve performance.
- Search: The GUI can assist you in creating search indexes so that you can implement features like autocomplete and custom scoring.
- Cluster monitoring: You can see details and metrics about your cluster in the GUI like number of read-write requests, active connections and data size against a time series.
- Realm: Atlas lets you connect your data to mobile apps, websites, and services with fully managed services and APIs.
- Charts: It is a data visualization tool that lets you create, share and embed visualizations from real-time data.
Mongo DB Atlas’ winning feature: Integration
Atlas acts as a one-stop solution for managing your database. The free tier itself gives you access to the GUI for managing your database. The premium feature gives you a lot more features including advanced profiling, performance tuning, redundancy, and monitoring - all using a GUI.
Note: All these listed features only work if your MongoDB instance is hosted with Atlas, though you can use external tools to connect with your MongoDB instance hosted on Atlas.
The creators of MongoDB have also come out with an extension for VS Code, which was in beta when we did last year’s roundup. It has over 1.4 million downloads and a 4.5 star rating.

Some of the top features of MongoDB for VS Code are:
- Data navigation: You can connect to your MongoDB cluster, navigate through databases, collections and documents, and get a quick overview of your schema and indexes.
- Shell quick access: On launching MongoDB shell from the VS Code command palette, you can connect to the same cluster you have active in VS Code.
- Playgrounds: You can edit and run commands to see results immediately. They also support, syntax highlighting, intelligent autocomplete, and staging of snippets to create aggregations.
Mongo DB for VS Code’s winning feature: Convenience
Most programmers use VS Code as part of their development kit. So they do not need to worry about installing and setting up an additional tool for connecting to MongoDB via a GUI. This extension offers them the convenience of interacting with MongoDB in a way that fits into their native workflow.
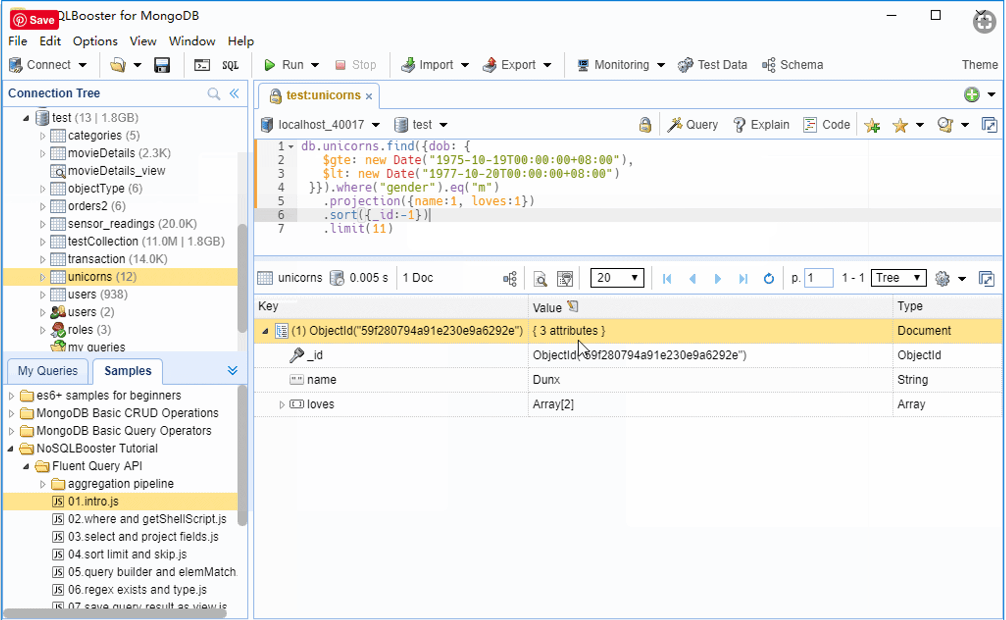
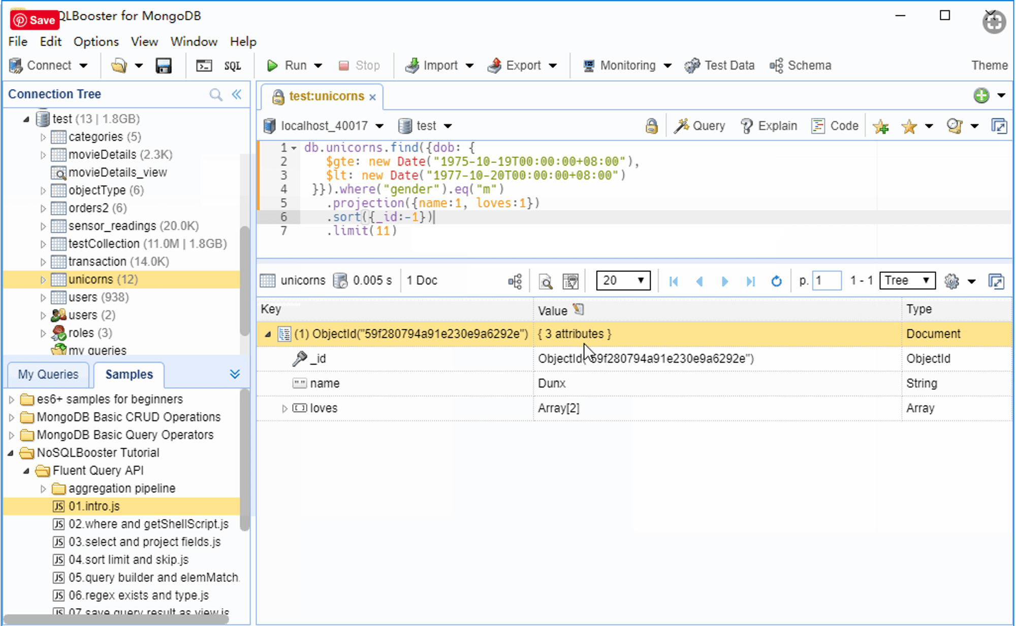
NoSQLBooster is a shell-centric GUI with a broad range of features that come with a paid license. The free tier is missing many of the features that make this GUI so great, like code completion and the visual query builder. NoSQLBooster does not work through a subscription model, so once you pay for a license, it’s yours forever (or until you want to update your version).

Some notable NoSQLBooster features include:
- IntelliSense: Similar to Studio 3T’s IntelliShell, this language service appears as a tooltip while you type to suggest completions, methods, properties, variables, keywords, collection names, field names, and operators.
- Interactive samples: NoSQLBooster offers in-app tutorials with prewritten queries and descriptions for learning how to use MongoDB.
A notable part of IntelliSense is the built-in snippets that offer code completion for operations like SQL to MongoDB data conversions and date ranges. You can also create your own snippets to save time.
Winning feature: NPM packages in the MongoDB shell script
HumongouS.io is a fully online MongoDB GUI. Since it’s online, HumongouS.io allows users to collaborate pretty seamlessly. Instead of using it as just a GUI, you can set it up as a more fully-featured internal admin tool. You don’t need to share database credentials—you can invite people to collaborate with you directly on the app instead. You can even access your data on a mobile device.

Some notable HumongouS.io features include:
- Smart filters: Create filters that you can use to display your collections as chips, which enables quick access.
- Charts and dashboards: Create charts and dashboards to track the metrics that are important to you.
Winning feature: Widgets for customization
With HumongouS.io widgets, you can customize how your data displays and use those widgets to pull data from specific reference collections as needed. There are viewer, form, and layout widgets. Viewer widgets let you represent data in more meaningful ways than default string values.
Form widgets are customizable, meaning you can match them to any data type in your database. Plus, layout widgets give you an alternative to the default table view, allowing you to display specialized data.
HumongouS is $49 per month per user for a team tier; it's $99 per month per user if you need more robust access permission features.
NoSQL Manager is a shell-based MongoDB GUI tool. NoSQL Manager makes it easy to navigate, view, and edit documents, as well as set limits to maximize performance. You can manage, as the name implies, a lot of things, including collections and their indices (as well as users, roles, and functions). NoSQL Manager offers support for MongoDB Enterprise, MongoDB on Azure Cosmos DB, and Amazon DocumentDB.

Some notable features of NoSQL Manager include:
- Wide support: NoSQL Manager supports replica sets, sharded clusters connections, and standalone hosts
- Document viewer: The NoSQL Manager document viewer and editor offer Tree, Table, and JSON view modes
- SSH tunneling: NoSQL Manager offers SSH tunneling for MongoDB connections
- Imports: Import tables from your MySQL and SQL Server databases
Winning feature: Autocompletion
NoSQL Manager comes with a MongoDB UI Shell that offers code autocompletion, syntax highlighting, and hints. Autocompletion takes much of the guesswork out of MongoDB management, helping you by autocompleting things like the collection names and methods in MongoDB Shell commands. As you type into the Shell, NoSQL Manager uses context clues to provide collection or method completion.
Retool is a platform to expedite developing apps through tight data integrations and pre-built functional components. It makes building internal GUIs fast and easy.

In Retool, you can:
- Compose applications with more than 90 drag-and-drop components.
- Connect to any data source or API, enabling you to work with all of your data sources seamlessly in one app.
- Enabling open-book customization by writing in any JavaScript.
This means you can build virtually any GUI with Retool, including a simple admin console—for MongoDB. If you're curious, here’s a walkthrough that covers exactly how to do that in one minute.
Some notable Retool features include:
- Speed: Connecting Retool to MongoDB takes just a few minutes
- Schema inspection: Visually view your data.
- Save and share queries: Keep your queries handy for multiple uses.
- Turn your queries into useful tools: go from query to table, search, and button without writing frontend code.
Winning feature: Customizable frontend for visualizing data
You can use Retool’s drag-and-drop components—including tables, buttons, text inputs, and search bars—to not only view your data but do any CRUD operations you desire. Once you connect your data sources, app building is a breeze.
As with any tool, the best MongoDB GUI for you depends on what you're trying to accomplish. If you want to completely avoid the command line, MongoDB's Compass is probably the most fully featured and natively integrated GUI out there. If you want a simple application, TablePlus is your go to. If you want a fully-featured application that’s ideal for large teams with complex needs, then Studio 3T is likely your best bet.
If you're looking to easily share queries or turn your queries into internal tools, be sure to check out Retool, which you can try for free by signing up for an account. Happy building!
Reader



